지난 포스트에 기본적인 환경설정과
부족하지만 첫 번째 이미지까지 만들어 봤습니다.
[AI 이미지, 영상 제작 1] ComfyUI, Lightning AI를 이용한 환경 만들기
요즘 ai를 이용하여 실제와 같은사진과 영상을 전문가가 아닌 일반인들도 너무나 쉽게 만들 수 있는데요.거두절미하고위 사진과 같은 멋진 이미지를만드는 방법을 최대한 쉽고 간단하게 풀어보
rosej.tistory.com
이번에는 ComfyUI를 업데이트하고
필요한 파일들은 다운로드하여 제데로된 이미지를 만들어 보겠습니다.
1. ComfyUI. 업데이트
기본으로 설치되어 있는 ComfyUI는 꽤 오래된 버전입니다.
새로운 기능들이 계속 추가되고 업데이트되기데
ComfyUI도 거의 매일 업데이트가 된다고 보시면 됩니다.
매일 해줄 필요는 없지만 1,2주에 한번쯤 해주는 것이 좋습니다.
우선 스튜디오 안에서 콤피유아이 화면을 보면 너무 작게 보이니
브라우져 새탭에서 크게 보이도록 하죠
스튜드오 오른쪽 위에 "Open" 을 클릭하면
새탭에서 콤피유아이 화면을 볼수 있습니다.

업데이트 하려면 화면 오른쪽 하단 도구바에서 "Manager" 클릭한 후
나타나는 화면에서 "Update ComfyUI"를 눌러주세요,


아래와 같이 업데이트 완료 메세지가 나타나면 "Update All"을 눌러주세요

"RESTART"를 눌러 ComfyUI를 재시작 해주면 끝입니다.
재시작 되면 브라우져에 새로고침도 한번 눌러 주세요.

업데이트가 완료되었습니다.
메니저에서 다시 확인해보면 이전 9월 버전에서 11-19일 버전으로 변경된것을 알 수 있습니다.

화면이 많이 바뀌었죠.
이번 업데이트가 UI가 가장 많이 변한 것 같습니다.
작업하기 너무 편하게 바뀌었어요
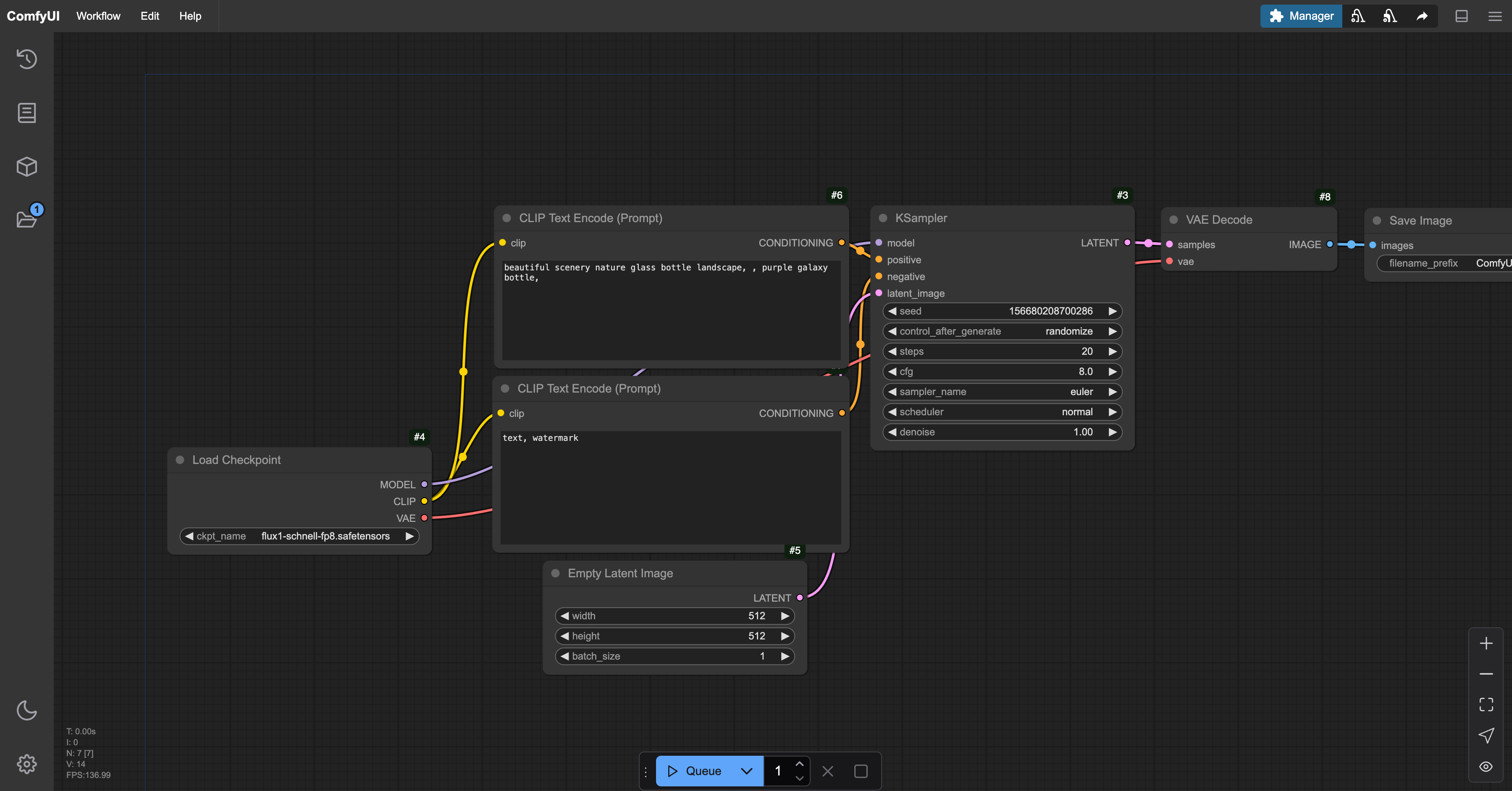
하단 중앙 푸른색 "Queue"버튼이 실행 버튼입니다. 한번 실행해보시죠

아무래도 기본 Workflow워크플로우에 설정값으로느느
로는 제데로된 이미지를 만들 수 가 없네요
아래와 같이 설정 후 다시 실행해보시죠
프롬프트 :
ultrarealistic photo of beautiful 20 years old korean girl, (sleeveless ivory mini Funeral Dress, thin black belt,) colorful autumn leaves, Sitting on an antique bench.,
step: 20, cfg:2.5

대단히 만족스럽지는 안치만 훨씬 좋아 졌네요

다음 포스트에서는 조금더 제데로 된 이미지를 만들어보고
ComfyUI 화면 설명도 간단히 해보겠습니다.
감사합니다.
'게임 & 프로그래밍' 카테고리의 다른 글
| Zetty Barcode Reader User Menual (0) | 2025.07.11 |
|---|---|
| 누구나 할 수 있는 AI로 영화 만들기 (0) | 2025.02.10 |
| 초간단 큐알코드 QR Code 민들기 (0) | 2022.05.24 |
| Admob for Flutter 플러터에 구글 애드몹 광고 달기 (0) | 2021.10.28 |
| [Figma]이미지 블러 처리하기 (1) | 2021.07.24 |
댓글